Ship faster with full production context
Get architectural recommendations and implementation guidance to build new features on existing systems
Build features that work for your production environment
Understand your actual traffic patterns, infrastructure constraints, and dependencies while building on production systems
Onboard new engineers
Get instant architectural context on service dependencies, data flows, and design patterns without spending months learning the codebase
Build with confidence
Identify risks upfront and get implementation guidance so your team ships changes without surprises or production incidents
Make informed tradeoffs
Understand constraints, scaling considerations, and failure modes specific to your systems so architectural decisions are grounded in reality
AI for building on prod
Understand how the system actually works
Maps architecture, request flows, and traffic patterns across your services

Identify technical realities and limitations
Evaluates performance constraints and potential failure modes

Make architectural choices grounded in your context
Provides implementation options with tradeoffs and recommendations

Get step by step implementation guidance
Generates code, creates PRs, and recommends configuration changes and tools

Ensure safe deployment to production
Identifies what could break, adds monitoring, and suggests rollout strategy

How Resolve AI helps you build with production context
Get started with pre-built examples designed for engineering production systems
Kafka onboarding
Onboarding into kafka clusters, their infra, and health used in production
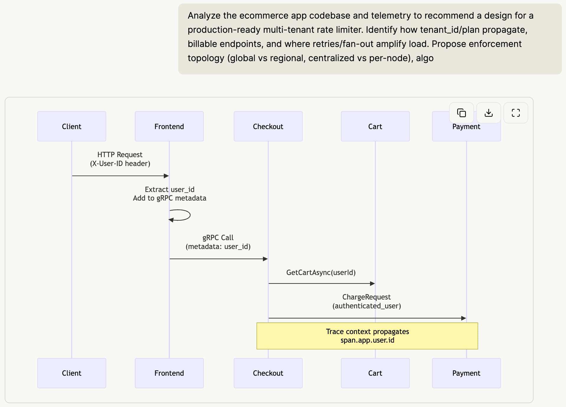
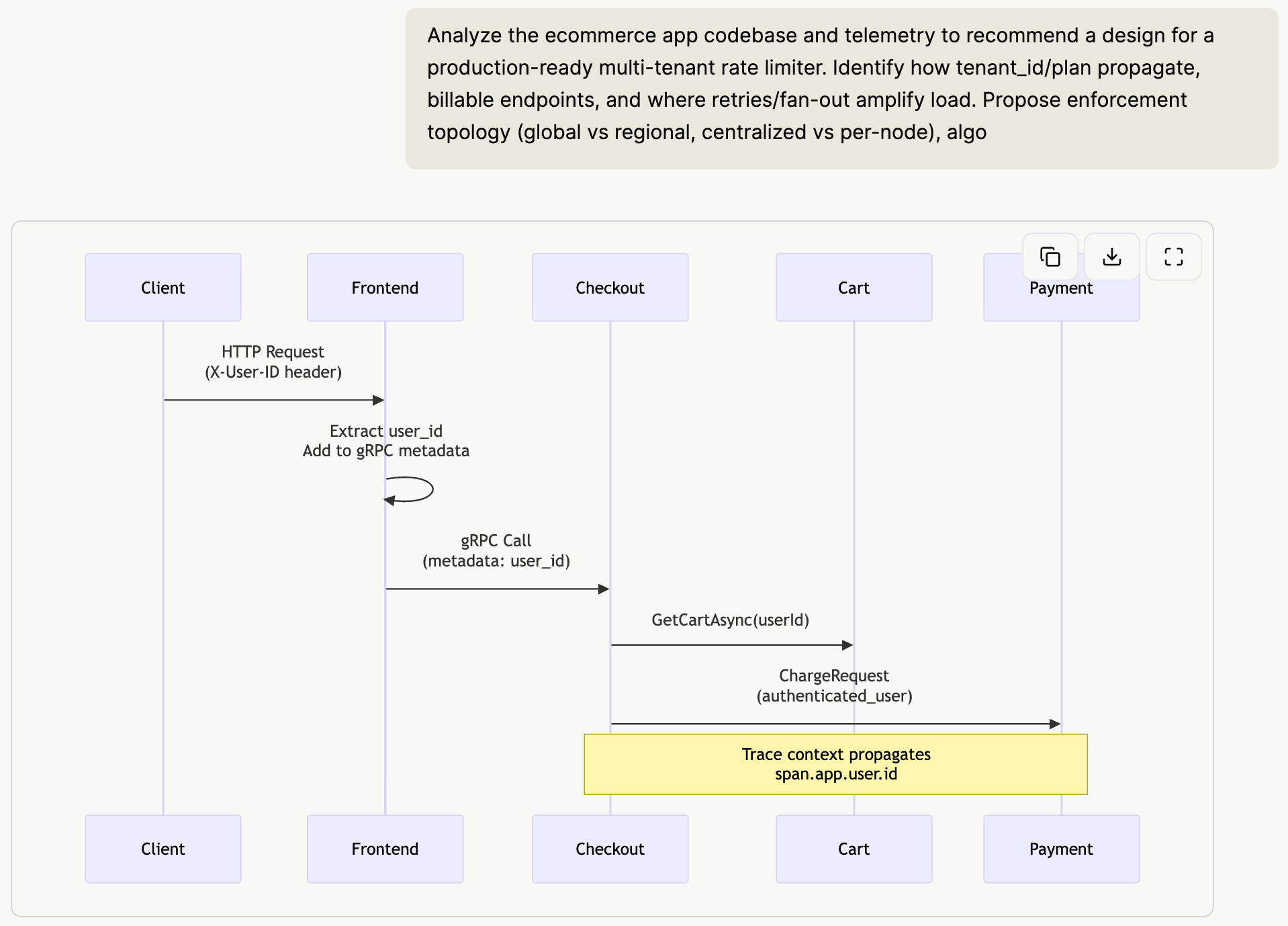
Build a rate limiter
Designing a multi tenant rate limiter with production context
Kubernetes onboarding
Understanding k8s cluster infrastructure and resource allocation
AI for prod
Brings production expertise to your engineering workflows. Operates tools like an expert, investigates across systems, and evolves with every interaction.
Request Pricing



